ターミナルでFlameGraphが見えるのいい
github.com/laixintao/fl...
github.com/laixintao/fl...
GitHub - laixintao/flameshow: A terminal Flamegraph viewer.
A terminal Flamegraph viewer. Contribute to laixintao/flameshow development by creating an account on GitHub.
github.com
September 25, 2023 at 2:03 PM
ターミナルでFlameGraphが見えるのいい
github.com/laixintao/fl...
github.com/laixintao/fl...
Aliás, depois desse vídeo aqui, joguei um flamegraph nos testes de carga e o problema do split que ele falou apareceu gritando.
youtu.be/dY0ybuNQKFo?...
youtu.be/dY0ybuNQKFo?...
The First 80% of Reading One Billion Rows Fast Enough by René Schwietzke
YouTube video by Jfokus
youtu.be
February 17, 2025 at 10:59 AM
Aliás, depois desse vídeo aqui, joguei um flamegraph nos testes de carga e o problema do split que ele falou apareceu gritando.
youtu.be/dY0ybuNQKFo?...
youtu.be/dY0ybuNQKFo?...
you trying to get DLang working with flamegraph?
November 2, 2025 at 6:45 PM
you trying to get DLang working with flamegraph?
A flamegraph export of stack traces for all live platform threads.
It's fun, after so much learning, to see things come to reality 😍
It's fun, after so much learning, to see things come to reality 😍
December 7, 2024 at 5:04 PM
A flamegraph export of stack traces for all live platform threads.
It's fun, after so much learning, to see things come to reality 😍
It's fun, after so much learning, to see things come to reality 😍
I’ve been maintaining the Rust flamegraph implementation for three years, releasing about every 3 months on average. Consider sponsoring my work if it’s been valuable to you(r team).
Cargo flamegraph's new version uses Xcode's tracer under the hood, so flamegraphing your rust code no longer requires sudo (which then messes up permissions on your build artifacts). It's a small thing but it's made flamegraphing my Rust code on MacOS so much more pleasant.
July 20, 2025 at 2:09 AM
I’ve been maintaining the Rust flamegraph implementation for three years, releasing about every 3 months on average. Consider sponsoring my work if it’s been valuable to you(r team).
I had initially thought it was some sloppy .insert() calls that were copying parts of an array multiple times. Fixed them all and… no change.
I would never have figured this out with a decent profiling tool — with cargo-flamegraph it took like 30 seconds to identify and fix.
I would never have figured this out with a decent profiling tool — with cargo-flamegraph it took like 30 seconds to identify and fix.
January 26, 2025 at 3:24 AM
I had initially thought it was some sloppy .insert() calls that were copying parts of an array multiple times. Fixed them all and… no change.
I would never have figured this out with a decent profiling tool — with cargo-flamegraph it took like 30 seconds to identify and fix.
I would never have figured this out with a decent profiling tool — with cargo-flamegraph it took like 30 seconds to identify and fix.
memray is absolutely amazing, gives you a flamegraph of specifically everything that leaked, very easy to read
February 12, 2025 at 10:22 PM
memray is absolutely amazing, gives you a flamegraph of specifically everything that leaked, very easy to read
GitHub – jkool702/timep: `timep` is an efficient and accurate state-of-the-art trap-based profiler and flamegraph generator for bash code. `timep` does much more than “providing per-command execution times” — it maps the full call-stack tree for the bash code being profiled, and (optionally) uses…
GitHub – jkool702/timep: `timep` is an efficient and accurate state-of-the-art trap-based profiler and flamegraph generator for bash code. `timep` does much more than “providing per-command execution times” — it maps the full call-stack tree for the bash code being profiled, and (optionally) uses that call-stack tree to generate a FlameGraph of the profiled bash commands!
timep is an efficient and state-of-the-art trap-based time profiler for bash code. timep generates a per-command execution time profile for the bash code being profiled. As it generates this profile, timep logs command runtimes+metadata hierarchically based on both function and subshell nesting depth, mapping and recreating the complete full call-stack tree for the bash code being profiled. MAJOR UPDATE RELEASED: The new timep (currently v1.3) now includes the required loadable binary as a compressed base64 encoded string inside timep.bash. timep_flamegraph.pl is also included inside timep.bash, making the script 100% self contained.
n24usa.com
August 26, 2025 at 12:04 AM
GitHub – jkool702/timep: `timep` is an efficient and accurate state-of-the-art trap-based profiler and flamegraph generator for bash code. `timep` does much more than “providing per-command execution times” — it maps the full call-stack tree for the bash code being profiled, and (optionally) uses…
Here's how this looks with a Systrace flamegraph. I've highlighted each frame that the canvas renders over 2.2 seconds or so. Notice the frames at the beginning and towards the end are obviously taking a lot longer, and the overall pacing is just bad:
February 6, 2025 at 6:36 PM
Here's how this looks with a Systrace flamegraph. I've highlighted each frame that the canvas renders over 2.2 seconds or so. Notice the frames at the beginning and towards the end are obviously taking a lot longer, and the overall pacing is just bad:
Whats the best way to see/create a flamegraph of a node program?
April 26, 2023 at 8:01 AM
Whats the best way to see/create a flamegraph of a node program?
Next-Generation Flamegraph Visualization for Node.js
L: https://blog.platformatic.dev/introducing-next-gen-flamegraphs-for-nodejs
C: https://news.ycombinator.com/item?id=45105822
posted on 2025.09.02 at 13:01:41 (c=0, p=3)
L: https://blog.platformatic.dev/introducing-next-gen-flamegraphs-for-nodejs
C: https://news.ycombinator.com/item?id=45105822
posted on 2025.09.02 at 13:01:41 (c=0, p=3)
September 2, 2025 at 8:17 PM
Next-Generation Flamegraph Visualization for Node.js
L: https://blog.platformatic.dev/introducing-next-gen-flamegraphs-for-nodejs
C: https://news.ycombinator.com/item?id=45105822
posted on 2025.09.02 at 13:01:41 (c=0, p=3)
L: https://blog.platformatic.dev/introducing-next-gen-flamegraphs-for-nodejs
C: https://news.ycombinator.com/item?id=45105822
posted on 2025.09.02 at 13:01:41 (c=0, p=3)
Now that I've succesfully extracted my modifications on the Devtools trace engine (thanks @paul.irish 🫡) and getting the granular info on the animation frames for an easier time processing that info and sending it over to the agent, I'll be focus on another deep dive on the flamegraph subparts.
Time for another agent.perflab.io update!
Very close to start getting a few test users in for some direct feedback! I've been working on getting more value out of the Web Vitals reports generated by the agent. Starting with INP reports.
Very close to start getting a few test users in for some direct feedback! I've been working on getting more value out of the Web Vitals reports generated by the agent. Starting with INP reports.
April 29, 2025 at 2:04 PM
Now that I've succesfully extracted my modifications on the Devtools trace engine (thanks @paul.irish 🫡) and getting the granular info on the animation frames for an easier time processing that info and sending it over to the agent, I'll be focus on another deep dive on the flamegraph subparts.
Missing the Forest for the Trees with Flame Graphs
L: https://ankush.dev/p/flamegraph-missing-forest-for-trees
C: https://news.ycombinator.com/item?id=42555597
posted on 2024.12.30 at 20:53:27 (c=0, p=5)
L: https://ankush.dev/p/flamegraph-missing-forest-for-trees
C: https://news.ycombinator.com/item?id=42555597
posted on 2024.12.30 at 20:53:27 (c=0, p=5)
December 31, 2024 at 6:51 AM
Missing the Forest for the Trees with Flame Graphs
L: https://ankush.dev/p/flamegraph-missing-forest-for-trees
C: https://news.ycombinator.com/item?id=42555597
posted on 2024.12.30 at 20:53:27 (c=0, p=5)
L: https://ankush.dev/p/flamegraph-missing-forest-for-trees
C: https://news.ycombinator.com/item?id=42555597
posted on 2024.12.30 at 20:53:27 (c=0, p=5)
Instruments is probably the best bet. It gives surprisingly detailed data with the CPU counters. It has a flamegraph now too. If you're trying to do benchmarking, the cache simulation in callgrind has not kept up with modern hardware.
Some details here on how we use it:
oxc.rs/docs/contrib...
Some details here on how we use it:
oxc.rs/docs/contrib...
The JavaScript Oxidation Compiler
A collection of high-performance JavaScript tools written in Rust
oxc.rs
July 1, 2025 at 2:25 PM
Instruments is probably the best bet. It gives surprisingly detailed data with the CPU counters. It has a flamegraph now too. If you're trying to do benchmarking, the cache simulation in callgrind has not kept up with modern hardware.
Some details here on how we use it:
oxc.rs/docs/contrib...
Some details here on how we use it:
oxc.rs/docs/contrib...
Show HN: Timep – a next-gen profiler and flamegraph-generator for bash code
L: https://github.com/jkool702/timep
C: https://news.ycombinator.com/item?id=44568529
posted on 2025.07.15 at 02:44:57 (c=0, p=4)
L: https://github.com/jkool702/timep
C: https://news.ycombinator.com/item?id=44568529
posted on 2025.07.15 at 02:44:57 (c=0, p=4)
July 16, 2025 at 7:17 PM
Show HN: Timep – a next-gen profiler and flamegraph-generator for bash code
L: https://github.com/jkool702/timep
C: https://news.ycombinator.com/item?id=44568529
posted on 2025.07.15 at 02:44:57 (c=0, p=4)
L: https://github.com/jkool702/timep
C: https://news.ycombinator.com/item?id=44568529
posted on 2025.07.15 at 02:44:57 (c=0, p=4)
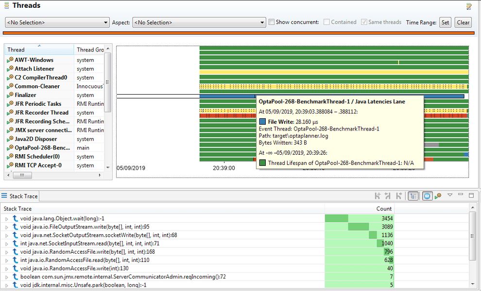
Out of curiosity does Android has JFR recording like the JVM has ?
Flamegraph is a “statistical” presention of a “population" of sample, but indeed you may not know if this method is just slow or called a lot (unless one knows about the code behavior). But this is more visible via timelines.
Flamegraph is a “statistical” presention of a “population" of sample, but indeed you may not know if this method is just slow or called a lot (unless one knows about the code behavior). But this is more visible via timelines.
December 4, 2024 at 9:03 AM
Out of curiosity does Android has JFR recording like the JVM has ?
Flamegraph is a “statistical” presention of a “population" of sample, but indeed you may not know if this method is just slow or called a lot (unless one knows about the code behavior). But this is more visible via timelines.
Flamegraph is a “statistical” presention of a “population" of sample, but indeed you may not know if this method is just slow or called a lot (unless one knows about the code behavior). But this is more visible via timelines.
I am currently creating an online flamegraph visualizer. Analysis of JFR files happens completely in the browser so it can easily be hosted.
@gunnarmorling.dev Do you maybe know where I can get various sample JFR recordings for testing? Maybe you have some from developing JfrUnit?
@gunnarmorling.dev Do you maybe know where I can get various sample JFR recordings for testing? Maybe you have some from developing JfrUnit?
December 28, 2024 at 11:55 AM
I am currently creating an online flamegraph visualizer. Analysis of JFR files happens completely in the browser so it can easily be hosted.
@gunnarmorling.dev Do you maybe know where I can get various sample JFR recordings for testing? Maybe you have some from developing JfrUnit?
@gunnarmorling.dev Do you maybe know where I can get various sample JFR recordings for testing? Maybe you have some from developing JfrUnit?
cargo-flamegraph 0.6.10-1 x86_64 Easy flamegraphs for Rust projects and everything else
Interest | Match | Feed
Interest | Match | Feed
Origin
archlinux.org
November 7, 2025 at 4:34 PM
[Tech] Performance issues are often not what you first expect. Just got a 7x speed up on code generation in my compiler project because flamegraph told me a PartialEq implementation was the slow zone. Replaced two instances of == with matches!() and went from 3.5s for 150k lines to 500ms.
January 26, 2025 at 3:23 AM
[Tech] Performance issues are often not what you first expect. Just got a 7x speed up on code generation in my compiler project because flamegraph told me a PartialEq implementation was the slow zone. Replaced two instances of == with matches!() and went from 3.5s for 150k lines to 500ms.
Here's what actually happens:
- ELU hits 90%? Captured.
- Heap usage spikes? Captured.
- Auto-scaling triggers? You get the EXACT flamegraph showing WHY.
Not metrics. Not logs. The actual CPU-consuming functions, right there.
- ELU hits 90%? Captured.
- Heap usage spikes? Captured.
- Auto-scaling triggers? You get the EXACT flamegraph showing WHY.
Not metrics. Not logs. The actual CPU-consuming functions, right there.
September 4, 2025 at 3:28 PM
Here's what actually happens:
- ELU hits 90%? Captured.
- Heap usage spikes? Captured.
- Auto-scaling triggers? You get the EXACT flamegraph showing WHY.
Not metrics. Not logs. The actual CPU-consuming functions, right there.
- ELU hits 90%? Captured.
- Heap usage spikes? Captured.
- Auto-scaling triggers? You get the EXACT flamegraph showing WHY.
Not metrics. Not logs. The actual CPU-consuming functions, right there.
doing shit 2.4 million times per second makes minor optimisations so huge, it's kind of addictive. big learnings tho are that I should have used cargo-flamegraph sooner (goated) and don't be afraid of simd (thanks rust, thrust)
October 12, 2025 at 11:53 AM
doing shit 2.4 million times per second makes minor optimisations so huge, it's kind of addictive. big learnings tho are that I should have used cargo-flamegraph sooner (goated) and don't be afraid of simd (thanks rust, thrust)
Guys, how bad is it when your flamegraph looks like the NYC skyline?
We found an embedding indexing bottleneck in the most unexpected place: JSON parsing https://lobste.rs/s/vtwb1e ##scala ##java
We found an embedding indexing bottleneck in the most unexpected place: JSON parsing
While benchmarking Nixiesearch, we discovered that JSON parsing took up 20% of indexing time. Switching from the user-friendly Circe to the low-level Jsoniter made it 5× (wow!) faster.
nixiesearch.substack.com
November 3, 2025 at 5:35 PM
Guys, how bad is it when your flamegraph looks like the NYC skyline?
I’d like to server-side benchmark/flamegraph a SvelteKit API endpoint, does anyone know how to do that?
(Not only an API endpoint, but flamegraph-ing parts of server-side SvelteKit would be really neat to do)
(Not only an API endpoint, but flamegraph-ing parts of server-side SvelteKit would be really neat to do)
October 9, 2025 at 11:01 PM
I’d like to server-side benchmark/flamegraph a SvelteKit API endpoint, does anyone know how to do that?
(Not only an API endpoint, but flamegraph-ing parts of server-side SvelteKit would be really neat to do)
(Not only an API endpoint, but flamegraph-ing parts of server-side SvelteKit would be really neat to do)
To all being nerd sniped by @gunnarmorling here is a tip to generate flamegraph for any submission:
jbang --javaagent=ap-loader@jvm-profiling-tools/ap-loader=start,event=cpu,file=profile.html <path or URL to https://t.co/zpLm7bH3fD>
After run, profile.html will have the… https://t.co/tG...
jbang --javaagent=ap-loader@jvm-profiling-tools/ap-loader=start,event=cpu,file=profile.html <path or URL to https://t.co/zpLm7bH3fD>
After run, profile.html will have the… https://t.co/tG...
November 19, 2024 at 7:04 AM
To all being nerd sniped by @gunnarmorling here is a tip to generate flamegraph for any submission:
jbang --javaagent=ap-loader@jvm-profiling-tools/ap-loader=start,event=cpu,file=profile.html <path or URL to https://t.co/zpLm7bH3fD>
After run, profile.html will have the… https://t.co/tG...
jbang --javaagent=ap-loader@jvm-profiling-tools/ap-loader=start,event=cpu,file=profile.html <path or URL to https://t.co/zpLm7bH3fD>
After run, profile.html will have the… https://t.co/tG...
"I mean really, how many times are we going to invoke this function in production"
the flamegraph:
the flamegraph:
May 7, 2024 at 2:30 AM
"I mean really, how many times are we going to invoke this function in production"
the flamegraph:
the flamegraph: