#ToolDev
How to Make Godot Plugins
YouTube video by Arkade Games
youtu.be
October 27, 2025 at 8:44 PM
This is my custom voxel terrain tool for Abyss of Kings. It helps me make 3-dimensional cave systems! #gamedev #tooldev
October 6, 2025 at 4:30 PM
Building off of the ImGuizmo sample project: have started experimenting with some sort of open-source level editor framework... thingy?

#gamedev #tooldev #dotnet #csharp
October 21, 2023 at 1:30 AM
The 3rd version of my BuildaBot modifier is now running. The new version should be easier to manage and more powerful. Now there's a single Component collection, and adding objects makes them Add by default. A BotComponent modifier can be added to switch each piece's mode.
#Blender #ToolDev
September 10, 2025 at 7:42 PM
Lets work on a new channel-point-reward and may continue with Campfire 🏕️

www.twitch.tv/tomate_salat

#gamedev #indiedev #tooldev #unity #3d #blender #video #twitch #vod #live #stream
Twitch
Twitch is the world
www.twitch.tv
March 9, 2025 at 11:20 AM
Done some more work on my #godot command console. It now supports bindings, which can take parameters. Bindings can call bindings and parameters can get bubbled down. This is getting scarily close to becomng able to be a basic scripting language 😬 #gamedev #tooldev #godotcsharp youtu.be/1Bm50K2B3tU
Godot Command Console - Nested Bindings Test
YouTube video by Alex Darby
youtu.be
September 11, 2024 at 10:38 PM
Made myself a unity tool to help add basic items that I think I should add to all projects I make (also give myself a use for learning uitoolkit)
This one spawns a settings menu I can customise later but all the functionality just works built in
github.com/EthanHuntImp...
#GameDev #UnityDev #ToolDev
July 25, 2025 at 5:44 PM
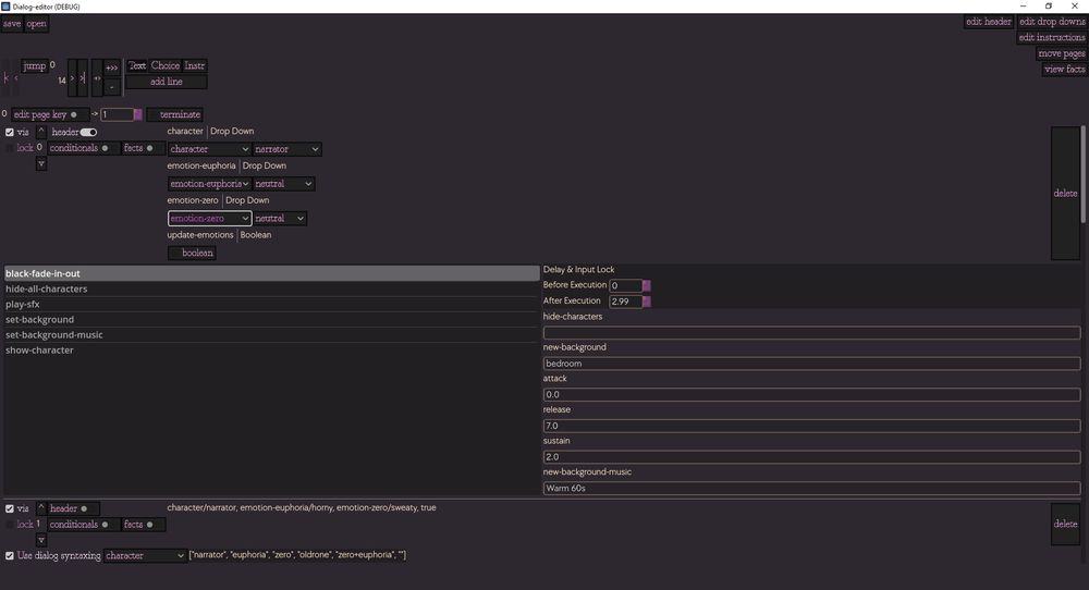
The #Linux version of connected (my dialog editor) is now available. Mostly had to update the Roslyn compiler (used for the configurable nodes) and also finally learn how paths on Linux work...

ratking.itch.io/connected

#tooldev #gamedev
connected by Rat King
dialog editor
ratking.itch.io
July 14, 2025 at 8:29 PM
tooldev
how it started vs how it's going
February 5, 2025 at 12:47 PM
Finally had to get around to tearing out the simple "just call Node.Draw" approach & replacing it with an actual proper rendering pipeline so I could implement lighting in OWB.

#gamedev #IndieDev #tooldev #leveleditor #openworldbuilder #csharp #dotnet #opensource
October 26, 2023 at 12:53 AM
Progress on terrain support in OWB!

Heightmap import, basic heightmap painting, texture layers, & basic texture painting supported!

#gamedev #indiedev #tooldev #gametools #openworldbuilder #csharp #dotnet
November 17, 2023 at 4:48 AM
Prototyping a new tool for Houdini , thinking maybe my old last one was overkill. But maybe one to let you just tween some property with an ease would be helpful . Would it be ? Or would it be more useful if it integrated with something else ?
Let me know before I start 😂!
#houdini #tooldev
January 14, 2025 at 12:50 AM
Small update, the JSON writing tool is now available on Linux! I haven't test on many distros, but if it doesn't work for your specific one the source project is there for you to try building yourself. #solodev #indiedev #tooldev #linux #godotengine
ouroborosmakesgames.itch.io/ouroboros-di...
ouroborosmakesgames.itch.io
September 15, 2025 at 9:26 PM
might be more useful with sliders instead of presets? Thinking of killing presets for sliders

#houdini #tooldev #python #ui #engineering
January 26, 2025 at 8:38 PM
New blog post: Using #GodotEngine for app development! 🛠️ Wrote some words on my experience developing a tool app using Godot. Bonus: performance comparison on GDScript vs C#. #tooldev #notgamedev
mhgames.org/2025/05/usin...
MHGames » Using Godot Engine for app development
MHGames
mhgames.org
May 12, 2025 at 6:10 PM
Reverse operation for generating a mesh from a skeleton. Theoretically it should just plug and play with my existing character skeletons and animations. Binding multiple meshes to a skeleton works as well. #Godot #indiedev #tooldev
July 11, 2025 at 3:24 PM
tooldev aside, it’s a bit dormant while i’m focused on moving the the level design for a collaborative project that’s further along. But while i’ve been having a persistent throat bug this last week, i permitted myself to work out another midsection song. Soundtrack is now 29 songs and 9 jingles.
November 14, 2024 at 3:14 AM
Himmlisch Theme: the elegant theme for #Construct3, is now available directly on the Construct Store! Multiple accent colors, saves a lot of space, while making everything more readable!

Support me by grabbing it 👉 www.construct.net/en/game-asse...

#gamedev #indiedev #madewithconstruct #tooldev
March 1, 2025 at 6:21 PM
Working on asset -> node paradigm. Node factories are responsible for taking content files & turning them into scene nodes.

(in this case, I have a node factory which handles .obj files and turns them into StaticMeshNodes)

#gamedev #tooldev #openworldbuilder #csharp #dotnet #ScreenshotSaturday
October 21, 2023 at 11:07 PM
Dialogue writer now supports adding dialogue options! Haven't been able to focus on this lately because of life stuff, but with a little bit of tweaking it should be good enough to at least put out a build for people to mess with.
#tooldev #indiedev #gamedev #godotengine
August 12, 2025 at 9:43 PM
My latest tool to map tiles to characters works—barely but still! 🥳 Goodnight, nerds!
#html5 #webdev #tooldev
September 21, 2024 at 4:23 AM
(resposting from Mastodon) Put together a demo project showcasing using ImGui + ImGuizmo in an FNA project (with precompiled libs for both windows & linux 64-bit)

#gamedev #imgui #dotnet #csharp #fna #tooldev
GitHub - GlaireDaggers/ImGuizmo.FNA: A set of demo projects showcasing ImGuizmo integration with FNA
A set of demo projects showcasing ImGuizmo integration with FNA - GitHub - GlaireDaggers/ImGuizmo.FNA: A set of demo projects showcasing ImGuizmo integration with FNA
github.com
October 20, 2023 at 6:18 AM
Doing some work this morning packaging up everything I did yesterday. BuildaBot is now a group of 3 modifiers, and this Construction Floor asset that comes preconfigured, so you can see how things should be setup.
#Blender #TechArt #ToolDev
September 12, 2025 at 2:02 PM
A couple evenings of work and the dialogue writer has made really good progress! It generates valid JSON that you can edit in real time, next up is dialogue options, saving the file and it's mostly complete!
#gamedev #solodev #tooldev #JSON #indiedev #godotengine
July 30, 2025 at 8:57 PM